客户的成功,我们的骄傲

我们的上万家客户来自电信、电力能源、石油石化、冶金矿产、金融保险、制造、流通、服务、科教文卫、IT高科技、政府及公共服务等各个行业,他们靠自己的力量成功实现了企业管理信息化,请来分享他们的成功故事,还有,你也能!

勤哲Excel服务器在韵达物流管理中的应用

详情请咨询:林新法 13810825343(微信同号)QQ 78701063

企业简介

上海韵达货运有限公司(以下简称“韵达” http://www.yundaex.com/cn/)创建于1999年8月8日,总部位于上海,致力于成为领先的综合快递物流服务商。韵达于2016年12月23日上市(证券简称:韵达股份; 股票代码:002120),以“传爱心,送温暖,更便利”为企业使命,努力实现“成为受人尊敬、值得信赖、服务更好的一流快递企业”愿景。

韵达经营以快递业务为主业,同时还包括供应链、国际、冷链等丰富的周边产品线,持续打造综合快递物流服务提供商。截至2020年末,韵达服务网络覆盖全国31个省(区、市) 及港澳台地区,通达全球30余个国家和地区,为国内外客户提供优质的生活方式体验。 2020年,韵达递送包裹超140亿件,同比增速达41%,市场份额近17%。在规模快递企业中,韵达在快件时限、客户满意度等方面名列前茅。

韵达是入选上海首批44家民营企业总部名单的企业之一,公司先后获得“2014-2015年度全国交通运输行业文明单位”等荣誉。在资本市场,韵达被纳入MSCI中国指数, 荣登“2018年中联百强”排行榜前三甲。公司还入围中华全国工商业联合会发布的“2020中国服务业民营企业100强”和“2020中国民营企业500强”名单。

韵达在发展的过程中,始终坚持“以客户为中心”,利用科技的力量推动高质量发展,通过大数据、信息化、智能化技术,打造智慧物流,构建以快递为核心的生态圈,为实现具有国际竞争力的全球化综合快递物流服务商而不懈努力。

初体验

韵达公司于2002年开始招聘软件开发工程师为我们开发快递信息管理系统。2004年正式使用计算机、扫描器、电子秤等对快件收进发出信息以及快件信息的查询、快递费用财务结算等全部使用软件系统电子化管理。由于公司业务发展很快,很多方面都需要使用软件来管理,而公司内部程序员较少,开发进度跟不上公司软件系统的需求。我们在网上发现勤哲Excel服务器结合了电子表格和数据库,可以按照自己的需求,自主设计各类管理系统。不需要编程(会简单的ExcelVBA更好),会Excel就能用,种种特点很适应我公司的需求。2007年就买了正版的“勤哲Excel服务器软件企业版V2007”。经单位稍精通Excel表格操作的人员一个多月的努力,做出第一个《航空货代系统》

勤哲Excel服务器在韵达物流管理中的应用 - 航空货运系统功能图

勤哲Excel服务器在韵达物流管理中的应用 - 航空货运价格设置

勤哲Excel服务器在韵达物流管理中的应用 - 发货重量登记表

成效

在没有使用勤哲Excel服务器之前,对于本公司发往各航空货代公司的货物称重登记和费用计算,全靠Excel工作簿中人工手工登记,称一件记一笔,效率很差,特别是抛浮重量和价格金额需要手工计算,很容易出错,浪费时间。称重登记完后两个人需要两天时间计算抛浮重量和价格、发生额。最后生成日报表、月报表、年报表,更是需要大量时间去做。而且还很容易出错,重复计算三遍才放心将报表发给航空货代公司。自从使用勤哲Excel服务器系统后,工作效率大增,称重完毕后立即生成当天的、当月的、当年的全部报表。而且计算结果分毫不错,完全放心迅速提交给货代公司。

推广

后来陆续制作了《采购信息管理系统》、《车线管理系统》、《理赔部系统》、《流水线设备价格管理系统》、《网运仲裁部系统》等等10多个简便的小系统。 一直使用到2019年,我司向勤哲公司申请将V2007版升级到2019版。功能更加强大。

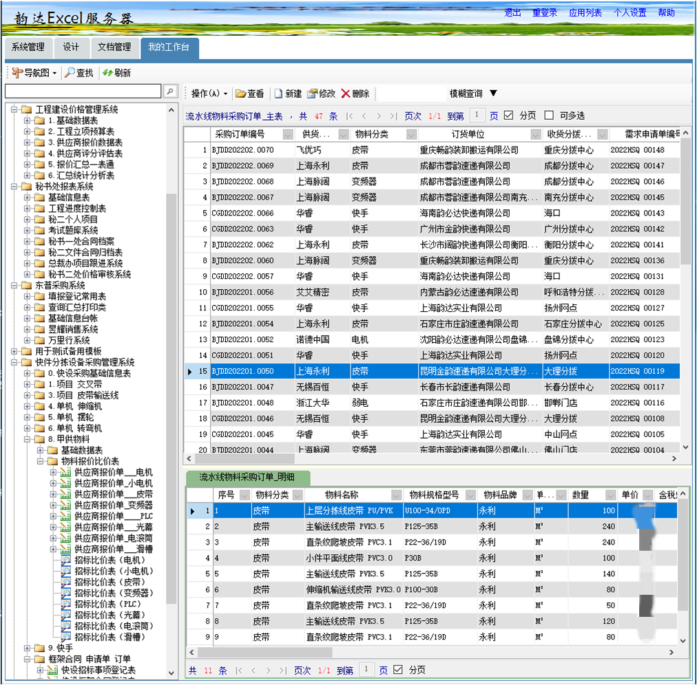
从2019年后,我们使用勤哲Excel服务器,又开发了多个系统。如《工程建设价格管理系统》、《秘书处各项报表系统》(工程进度控制系统、个人项目跟踪系统、文件合同归档、考试题库系统、秘书一处合同档案、总裁办项目跟进系统、秘书二处价格审核系统等等);《东普采购系统》、《快件分拣设备采购管理系统》。

勤哲Excel服务器在韵达物流管理中的应用 - 系统功能图

勤哲Excel服务器在韵达物流管理中的应用 - 招标比价表

勤哲Excel服务器在韵达物流管理中的应用 - 采购单及收发货登记